Π’Π²Π΅Π΄ΠΈΡ‚Π΅ запрос для поиска...

ΠŸΡ€ΠΎΡΡ‚ΠΎ ΠΎ слоТном - авторскиС ΠΌΠ°Ρ‚Π΅Ρ€ΠΈΠ°Π»Ρ‹ ΠΏΠΎ DevOPS, SRE, Π°Π΄ΠΌΠΈΠ½ΠΈΡΡ‚Ρ€ΠΈΡ€ΠΎΠ²Π°Π½ΠΈΡŽ ΠΈ сСтям

Reverse proxy vs Load Balancer vs Api Gateway - Π² Ρ‡Π΅ΠΌ Ρ€Π°Π·Π½ΠΈΡ†Π°

Reverse proxy vs Load Balancer vs Api Gateway - Π² Ρ‡Π΅ΠΌ Ρ€Π°Π·Π½ΠΈΡ†Π° Π§ΠΈΡ‚Π°Ρ‚ΡŒ Π΄Π°Π»Π΅Π΅ ⟢
Π’Π΅Ρ€ΠΌΠΈΠ½Ρ‹ Reverse Proxy, Load Balancer ΠΈ API Gateway – Π΄Π°Π²Π°ΠΉΡ‚Π΅ разбСрСмся Π² Ρ‡Π΅ΠΌ Ρ€Π°Π·Π½ΠΈΡ†Π° с Ρ‚ΠΎΡ‡ΠΊΠΈ зрСния Ρ€Π΅Π°Π»ΡŒΠ½ΠΎΠΉ эксплуатации ΠΈ Π·Π°ΠΊΡ€ΠΎΠ΅ΠΌ этот Π²ΠΎΠΏΡ€ΠΎc навсСгда.
Π§ΠΈΡ‚Π°Ρ‚ΡŒ Π΄Π°Π»Π΅Π΅ ⟢

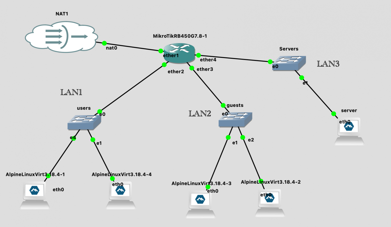
Π‘ΠΈΠΌΡƒΠ»ΠΈΡ€ΡƒΠ΅ΠΌ сСти Π² GNS3. Π§Π°ΡΡ‚ΡŒ 3 β€” ΠŸΠ΅Ρ€Π΅Ρ…ΠΎΠ΄ΠΈΠΌ Π½Π° Cisco ΠΈ VLAN

Π‘ΠΈΠΌΡƒΠ»ΠΈΡ€ΡƒΠ΅ΠΌ сСти Π² GNS3. Π§Π°ΡΡ‚ΡŒ 3 β€” ΠŸΠ΅Ρ€Π΅Ρ…ΠΎΠ΄ΠΈΠΌ Π½Π° Cisco ΠΈ VLAN Π§ΠΈΡ‚Π°Ρ‚ΡŒ Π΄Π°Π»Π΅Π΅ ⟢
Π’ этой сСрии ΠΌΡ‹ ΠΏΡ€ΠΎΠ΄ΠΎΠ»ΠΆΠ°Π΅ΠΌ ΠΎΡΠ²Π°ΠΈΠ²Π°Ρ‚ΡŒ возмоТности GNS3 ΠΈ ΠΈΠ·ΡƒΡ‡Π°Ρ‚ΡŒ Ρ‚Π΅ΠΎΡ€ΠΈΡŽ сСтСй Π½Π° ΠΏΡ€Π°ΠΊΡ‚ΠΈΠΊΠ΅. Наша схСма сСти ΡƒΠΆΠ΅ нСплохая, Π½ΠΎ ΠΎΠ½Π° ΠΏΠ»ΠΎΡ…ΠΎ ΠΌΠ°ΡΡˆΡ‚Π°Π±ΠΈΡ€ΡƒΠ΅Ρ‚ΡΡ. Для простоты понимания Π² Ρ‡Π΅ΠΌ ΠΏΡ€ΠΎΠ±Π»Π΅ΠΌΠ°, - Π΄Π°Π²Π°ΠΉΡ‚Π΅ прСдставим Ρ‡Ρ‚ΠΎ это ΡΠ΅Ρ‚ΡŒ нСбольшого прСдприятия, Π² ΠΊΠΎΡ‚ΠΎΡ€ΠΎΠΌ Π΅ΡΡ‚ΡŒ 3 здания: LAN1 - это 1-ΠΎΠ΅ Π·Π΄Π°Π½ΠΈΠ΅, LAN2 - Π²Ρ‚ΠΎΡ€ΠΎΠ΅ ΠΈ LAN3 - Ρ‚Ρ€Π΅Ρ‚ΡŒΠ΅ (ZONE1-3 соотвСствСнно).
Π§ΠΈΡ‚Π°Ρ‚ΡŒ Π΄Π°Π»Π΅Π΅ ⟢

Π‘ΠΈΠΌΡƒΠ»ΠΈΡ€ΡƒΠ΅ΠΌ сСти Π² GNS3. Π§Π°ΡΡ‚ΡŒ 2 - Π΄Π΅Π»Π°Π΅ΠΌ свою ΠΏΠ΅Ρ€Π²ΡƒΡŽ ΡΠ΅Ρ‚ΡŒ

Π‘ΠΈΠΌΡƒΠ»ΠΈΡ€ΡƒΠ΅ΠΌ сСти Π² GNS3. Π§Π°ΡΡ‚ΡŒ 2 - Π΄Π΅Π»Π°Π΅ΠΌ свою ΠΏΠ΅Ρ€Π²ΡƒΡŽ ΡΠ΅Ρ‚ΡŒ Π§ΠΈΡ‚Π°Ρ‚ΡŒ Π΄Π°Π»Π΅Π΅ ⟢
Π’ ΠΏΠ΅Ρ€Π²ΠΎΠΉ части ΠΌΡ‹ Ρ€Π°Π·ΠΎΠ±Ρ€Π°Π»ΠΈΡΡŒ ΠΊΠ°ΠΊ Π·Π°ΡΡ‚Π°Π²ΠΈΡ‚ΡŒ Ρ€Π°Π±ΠΎΡ‚Π°Ρ‚ΡŒ GNS3 ΠΏΠΎΠ΄ MacOS. Ну Π° Π² этой ΠΌΡ‹ ΠΏΡ€ΠΎΠΉΠ΄Π΅ΠΌ ΠΏΡƒΡ‚ΡŒ ΠΎΡ‚ создания ΠΏΡ€ΠΎΡΡ‚Π΅ΠΉΡˆΠ΅ΠΉ сСти Π΄ΠΎ построСния сСгмСнтированной инфраструктуры с ΠΏΠΎΠ»ΠΈΡ‚ΠΈΠΊΠ°ΠΌΠΈ бСзопасности. Π’Ρ‹ освоитС Π½Π΅ Ρ‚ΠΎΠ»ΡŒΠΊΠΎ Π±Π°Π·Ρƒ, Π½ΠΎ ΠΈ Π±ΡƒΠ΄Π΅Ρ‚Π΅ ΠΏΠΎΠ½ΠΈΠΌΠ°Ρ‚ΡŒ Π»ΠΎΠ³ΠΈΠΊΡƒ построСния бСзопасных ΠΈ ΠΌΠ°ΡΡˆΡ‚Π°Π±ΠΈΡ€ΡƒΠ΅ΠΌΡ‹Ρ… сСтСвых Ρ€Π΅ΡˆΠ΅Π½ΠΈΠΉ.
Π§ΠΈΡ‚Π°Ρ‚ΡŒ Π΄Π°Π»Π΅Π΅ ⟢

Π‘ΠΈΠΌΡƒΠ»ΠΈΡ€ΡƒΠ΅ΠΌ сСти Π² GNS3. Π§Π°ΡΡ‚ΡŒ 1 - настройка ΠΏΠΎΠ΄ MacOS

Π‘ΠΈΠΌΡƒΠ»ΠΈΡ€ΡƒΠ΅ΠΌ сСти Π² GNS3. Π§Π°ΡΡ‚ΡŒ 1 - настройка ΠΏΠΎΠ΄ MacOS Π§ΠΈΡ‚Π°Ρ‚ΡŒ Π΄Π°Π»Π΅Π΅ ⟢
ΠŸΡ€ΠΈΠ²Π΅Ρ‚, ΠΌΠΎΠΉ Ρ‡ΠΈΡ‚Π°Ρ‚Π΅Π»ΡŒ! Если Ρ‚Ρ‹ всСгда Ρ…ΠΎΡ‚Π΅Π» Π½Π΅ Ρ‚ΠΎΠ»ΡŒΠΊΠΎ Ρ‡ΠΈΡ‚Π°Ρ‚ΡŒ ΠΏΡ€ΠΎ сСти, Π½ΠΎ ΠΈ ΡΡ‚Π°Π²ΠΈΡ‚ΡŒ экспСримСнты, Π½Π°ΡΡ‚Ρ€Π°ΠΈΠ²Π°Ρ‚ΡŒ Ρ€Π°Π·Π½ΠΎΠ΅ сСтСвоС ΠΎΠ±ΠΎΡ€ΡƒΠ΄ΠΎΠ²Π°Π½ΠΈΠ΅, ΠΏΡ€ΠΎΠΊΠ°Ρ‡Π°Ρ‚ΡŒ свои Π½Π°Π²Ρ‹ΠΊΠΈ - Ρ‚ΠΎ Ρ‚Π΅Π±Π΅ Ρ‚ΠΎΡ‡Π½ΠΎ Π½ΡƒΠΆΠ΅Π½ классный симулятор сСти. И это … GNS3. Погнали Π΅Π³ΠΎ Π½Π°ΡΡ‚Ρ€Π°ΠΈΠ²Π°Ρ‚ΡŒ!
Π§ΠΈΡ‚Π°Ρ‚ΡŒ Π΄Π°Π»Π΅Π΅ ⟢

Bash-скрипт для ΠΏΠΎΠ»Π½ΠΎΠΉ диагностики Linux систСмы

Bash-скрипт для ΠΏΠΎΠ»Π½ΠΎΠΉ диагностики Linux систСмы Π§ΠΈΡ‚Π°Ρ‚ΡŒ Π΄Π°Π»Π΅Π΅ ⟢
Π£Π½ΠΈΠ²Π΅Ρ€ΡΠ°Π»ΡŒΠ½Ρ‹ΠΉ bash-скрипт ΠΊΠΎΡ‚ΠΎΡ€Ρ‹ΠΉ ΠΏΡ€ΠΎΠ²ΠΎΠ΄ΠΈΡ‚ ΠΊΠΎΠΌΠΏΠ»Π΅ΠΊΡΠ½ΡƒΡŽ диагностику Linux систСмы: Π°Π½Π°Π»ΠΈΠ·ΠΈΡ€ΡƒΠ΅Ρ‚ рСсурсы, Ρ‚Π΅ΠΌΠΏΠ΅Ρ€Π°Ρ‚ΡƒΡ€Ρƒ, Π»ΠΎΠ³ΠΈ, процСссы, сСтСвыС ΠΏΠΎΠ΄ΠΊΠ»ΡŽΡ‡Π΅Π½ΠΈΡ ΠΈ Ρ„ΠΎΡ€ΠΌΠΈΡ€ΡƒΠ΅Ρ‚ Π΄Π΅Ρ‚Π°Π»ΡŒΠ½Ρ‹ΠΉ ΠΎΡ‚Ρ‡Π΅Ρ‚. Π Π°Π±ΠΎΡ‚Π°Π΅Ρ‚ Π½Π° всСх популярных дистрибутивах Π±Π΅Π· Π΄ΠΎΠΏΠΎΠ»Π½ΠΈΡ‚Π΅Π»ΡŒΠ½Ρ‹Ρ… зависимостСй.
Π§ΠΈΡ‚Π°Ρ‚ΡŒ Π΄Π°Π»Π΅Π΅ ⟢

ЧСклист ΠΏΠΎ инфраструктурС для Π°Π΄ΠΌΠΈΠ½ΠΎΠ² ΠΏΠ΅Ρ€Π΅Π΄ ΠΏΡ€Π°Π·Π΄Π½ΠΈΠΊΠ°ΠΌΠΈ

ЧСклист ΠΏΠΎ инфраструктурС для Π°Π΄ΠΌΠΈΠ½ΠΎΠ² ΠΏΠ΅Ρ€Π΅Π΄ ΠΏΡ€Π°Π·Π΄Π½ΠΈΠΊΠ°ΠΌΠΈ Π§ΠΈΡ‚Π°Ρ‚ΡŒ Π΄Π°Π»Π΅Π΅ ⟢
Π‘ΠΎΠ³Π»Π°ΡΠΈΡ‚Π΅ΡΡŒ, Ρ‡Ρ‚ΠΎ Π²ΡΡ‚Ρ€Π΅Ρ‚ΠΈΡ‚ΡŒ Новый Π³ΠΎΠ΄ рядом с ΡΠ΅ΠΌΡŒΡ‘ΠΉ ΠΈ Π΄Ρ€ΡƒΠ·ΡŒΡΠΌΠΈ - Π½Π°ΠΌΠ½ΠΎΠ³ΠΎ приятнСС, Ρ‡Π΅ΠΌ ΡΠΈΠ΄Π΅Ρ‚ΡŒ Π·Π° Π½ΠΎΡƒΡ‚Π±ΡƒΠΊΠΎΠΌ Π² 02:40 ΠΈ с ΠΊΠ²Π°Π΄Ρ€Π°Ρ‚Π½Ρ‹ΠΌΠΈ Π³Π»Π°Π·Π°ΠΌΠΈ Ρ€Π°Π·Π±ΠΈΡ€Π°Ρ‚ΡŒΡΡ, ΠΏΠΎΡ‡Π΅ΠΌΡƒ 'Ρ‡Ρ‚ΠΎ-Ρ‚ΠΎ Ρ‚Π°ΠΌ Π»Π΅Π³Π»ΠΎ', Π° доступ ΠΊ Π½ΡƒΠΆΠ½Ρ‹ΠΌ сСкрСтам остался Ρ‚ΠΎΠ»ΡŒΠΊΠΎ Ρƒ ΠΎΠ΄Π½ΠΎΠ³ΠΎ чСловСка… ΠΊΠΎΡ‚ΠΎΡ€Ρ‹ΠΉ ΠΊΠ°ΠΊ Ρ€Π°Π· Π² этот ΠΌΠΎΠΌΠ΅Π½Ρ‚ Ρ€Π΅ΠΆΠ΅Ρ‚ оливьС ΠΈ Π½Π΅ ΡΠ»Ρ‹ΡˆΠΈΡ‚ Ρ‚Π΅Π»Π΅Ρ„ΠΎΠ½. НиТС я дСлюсь своим чСклистом ΠΈΠ· 8 ΠΏΡƒΠ½ΠΊΡ‚ΠΎΠ². Он ΠΏΠΎΠΌΠΎΠ³Π°Π΅Ρ‚ спокойно ΡƒΠΉΡ‚ΠΈ Π² ΠΏΡ€Π°Π·Π΄Π½ΠΈΠΊΠΈ ΠΈ Π½Π΅ ΠΏΡ€ΠΎΠ²ΠΎΠ΄ΠΈΡ‚ΡŒ ΠΈΡ… Π² ΠΎΠ±Π½ΠΈΠΌΠΊΡƒ с Π½ΠΎΡƒΡ‚ΠΎΠΌ. А послС прочтСния, Π² ΠΊΠΎΠΌΠΌΠ΅Π½Ρ‚Π°Ρ…, ΠΎΠ±ΡΠ·Π°Ρ‚Π΅Π»ΡŒΠ½ΠΎ ΠΏΠΎΠ΄Π΅Π»ΠΈΡ‚Π΅ΡΡŒ Ρ‡Ρ‚ΠΎ Π±Ρ‹ Π²Ρ‹ Π΅Ρ‰Π΅ Π΄ΠΎΠ±Π°Π²ΠΈΠ»ΠΈ.
Π§ΠΈΡ‚Π°Ρ‚ΡŒ Π΄Π°Π»Π΅Π΅ ⟢

Π›ΡƒΡ‡ΡˆΠΈΠ΅ ΠΏΡ€Π°ΠΊΡ‚ΠΈΠΊΠΈ конфигурирования Kubernetes Π² 2025 - Π§Π°ΡΡ‚ΡŒ 3: Π±Π΅Π·ΠΎΠΏΠ°ΡΠ½ΠΎΡΡ‚ΡŒ, Π»ΠΎΠ³ΠΈ, Π½Π°Π±Π»ΡŽΠ΄Π°Π΅ΠΌΠΎΡΡ‚ΡŒ ΠΈ graceful shutdown

Π›ΡƒΡ‡ΡˆΠΈΠ΅ ΠΏΡ€Π°ΠΊΡ‚ΠΈΠΊΠΈ конфигурирования Kubernetes Π² 2025 - Π§Π°ΡΡ‚ΡŒ 3: Π±Π΅Π·ΠΎΠΏΠ°ΡΠ½ΠΎΡΡ‚ΡŒ, Π»ΠΎΠ³ΠΈ, Π½Π°Π±Π»ΡŽΠ΄Π°Π΅ΠΌΠΎΡΡ‚ΡŒ ΠΈ graceful shutdown Π§ΠΈΡ‚Π°Ρ‚ΡŒ Π΄Π°Π»Π΅Π΅ ⟢
Π­Ρ‚Π° Ρ‡Π°ΡΡ‚ΡŒ ΠΏΡ€ΠΎ Π±Π΅Π·ΠΎΠΏΠ°ΡΠ½ΠΎΡΡ‚ΡŒ ΠΏΠΎΠ΄ΠΎΠ², сСтСвыС ΠΏΠΎΠ»ΠΈΡ‚ΠΈΠΊΠΈ, Π½Π°Π±Π»ΡŽΠ΄Π°Π΅ΠΌΠΎΡΡ‚ΡŒ (ΠΌΠ΅Ρ‚Ρ€ΠΈΠΊΠΈ/Π»ΠΎΠ³ΠΈ/трСйсы), ΠΊΠΎΡ€Ρ€Π΅ΠΊΡ‚Π½ΠΎΠ΅ Π·Π°Π²Π΅Ρ€ΡˆΠ΅Π½ΠΈΠ΅ (SIGTERM, draining) ΠΈ ΡƒΠΏΡ€Π°Π²Π»Π΅Π½ΠΈΠ΅ ΠΎΠ±Ρ€Π°Π·Π°ΠΌΠΈ. Π­Ρ‚ΠΎ Π½Π°Π±ΠΎΡ€ Π»ΡƒΡ‡ΡˆΠΈΡ… ΠΏΡ€Π°ΠΊΡ‚ΠΈΠΊ, ΠΊΠΎΡ‚ΠΎΡ€Ρ‹ΠΉ Π΄Π΅Π»Π°Π΅Ρ‚ ΠΈΠ½Ρ†ΠΈΠ΄Π΅Π½Ρ‚Ρ‹ диагностируСмыми ΠΈ **ΠΏΠ΅Ρ€Π΅ΠΆΠΈΠ²Π°Π΅ΠΌΡ‹ΠΌΠΈ - Π΄Π°ΠΆΠ΅ ΠΊΠΎΠ³Π΄Π° всё ΠΈΠ΄Ρ‘Ρ‚ Π½Π΅ ΠΏΠΎ ΠΏΠ»Π°Π½Ρƒ.
Π§ΠΈΡ‚Π°Ρ‚ΡŒ Π΄Π°Π»Π΅Π΅ ⟢

Π›ΡƒΡ‡ΡˆΠΈΠ΅ ΠΏΡ€Π°ΠΊΡ‚ΠΈΠΊΠΈ конфигурирования Kubernetes Π² 2025 - Π§Π°ΡΡ‚ΡŒ 2: БСрвисы, ΠΌΠ΅Ρ‚ΠΊΠΈ, ΠΊΠΎΠ½Ρ„ΠΈΠ³ΠΈ ΠΈ Π»ΠΈΠΌΠΈΡ‚Ρ‹

Π›ΡƒΡ‡ΡˆΠΈΠ΅ ΠΏΡ€Π°ΠΊΡ‚ΠΈΠΊΠΈ конфигурирования Kubernetes Π² 2025 - Π§Π°ΡΡ‚ΡŒ 2: БСрвисы, ΠΌΠ΅Ρ‚ΠΊΠΈ, ΠΊΠΎΠ½Ρ„ΠΈΠ³ΠΈ ΠΈ Π»ΠΈΠΌΠΈΡ‚Ρ‹ Π§ΠΈΡ‚Π°Ρ‚ΡŒ Π΄Π°Π»Π΅Π΅ ⟢
Π‘Π΅Ρ‚ΡŒ, ΠΌΠ΅Ρ‚ΠΊΠΈ ΠΈ ΠΊΠΎΠ½Ρ„ΠΈΠ³ΠΈ - это Ρ‚ΠΎ самоС мСсто, Π³Π΄Π΅ β€œΠΌΠ΅Π»ΠΎΡ‡ΡŒβ€ прСвращаСтся Π² ΠΈΠ½Ρ†ΠΈΠ΄Π΅Π½Ρ‚. Один Π½Π΅Π²Π΅Ρ€Π½Ρ‹ΠΉ selector, ΠΎΠ΄Π½Π° нСоднозначная Π±ΡƒΠ»Π΅Π²ΠΊΠ°, ΠΎΠ΄ΠΈΠ½ случайный hostNetwork - ΠΈ Π²ΠΎΡ‚ Π²Ρ‹ ΡƒΠΆΠ΅ ΡƒΠ±Π΅ΠΆΠ΄Π°Π΅Ρ‚Π΅ сСбя, Ρ‡Ρ‚ΠΎ β€œDNS ΠΎΠΏΡΡ‚ΡŒ сломался”
Π§ΠΈΡ‚Π°Ρ‚ΡŒ Π΄Π°Π»Π΅Π΅ ⟢

Π›ΡƒΡ‡ΡˆΠΈΠ΅ ΠΏΡ€Π°ΠΊΡ‚ΠΈΠΊΠΈ конфигурирования Kubernetes Π² 2025 - Π§Π°ΡΡ‚ΡŒ 1: Π­Ρ‚ΠΎ Π±Π°Π·Π°

Π›ΡƒΡ‡ΡˆΠΈΠ΅ ΠΏΡ€Π°ΠΊΡ‚ΠΈΠΊΠΈ конфигурирования Kubernetes Π² 2025 - Π§Π°ΡΡ‚ΡŒ 1: Π­Ρ‚ΠΎ Π±Π°Π·Π° Π§ΠΈΡ‚Π°Ρ‚ΡŒ Π΄Π°Π»Π΅Π΅ ⟢
Kubernetes ΠΎΠ±Ρ‹Ρ‡Π½ΠΎ выглядит Π΄Ρ€ΡƒΠΆΠ΅Π»ΡŽΠ±Π½Ρ‹ΠΌ Ρ€ΠΎΠ²Π½ΠΎ Π΄ΠΎ Ρ‚ΠΎΠ³ΠΎ ΠΌΠΎΠΌΠ΅Π½Ρ‚Π°, ΠΏΠΎΠΊΠ° Π²Ρ‹ Π½Π΅ Π½Π°Ρ‡Π½Ρ‘Ρ‚Π΅ ΠΎΠ±Π½ΠΎΠ²Π»ΡΡ‚ΡŒ кластСр ΠΈΠ»ΠΈ Π²Ρ‹ΠΊΠ°Ρ‚Ρ‹Π²Π°Ρ‚ΡŒ измСнСния. И Π²ΠΎΡ‚ Ρ‚ΠΎΠ³Π΄Π° Π²Π½Π΅Π·Π°ΠΏΠ½ΠΎ выясняСтся, Ρ‡Ρ‚ΠΎ 'ΠΌΠ΅Π»ΠΎΡ‡ΠΈ' Π² манифСстах - Π½Π΅ ΠΌΠ΅Π»ΠΎΡ‡ΠΈ. Π’ ΠΏΠ΅Ρ€Π²ΠΎΠΉ части ΠΏΠΎΠ³ΠΎΠ²ΠΎΡ€ΠΈΠΌ ΠΏΡ€ΠΎ Ρ„ΡƒΠ½Π΄Π°ΠΌΠ΅Π½Ρ‚: вСрсии API, Git ΠΊΠ°ΠΊ источник истины, YAML ΠΈ Π±Π°Π·ΠΎΠ²Ρ‹ΠΉ Π½Π°Π±ΠΎΡ€ ΠΏΡ€ΠΈΠ²Ρ‹Ρ‡Π΅ΠΊ для развСртывания workloads Π±Π΅Π· 'Π½Ρƒ ΠΎΠ½ΠΎ ΠΆΠ΅ Π²Ρ‡Π΅Ρ€Π° Ρ€Π°Π±ΠΎΡ‚Π°Π»ΠΎ'.
Π§ΠΈΡ‚Π°Ρ‚ΡŒ Π΄Π°Π»Π΅Π΅ ⟢

Как ΠΏΡ€ΠΎΠΊΠ°Ρ‡Π°Ρ‚ΡŒ сСтку ΠΌΠ΅ΠΆΠ΄Ρƒ Ρ€Π°Π·Π½Ρ‹ΠΌΠΈ Π¦ΠžΠ” Π·Π° ΠΏΠ°Ρ€Ρƒ ΠΊΠΎΠΌΠ°Π½Π΄

Как ΠΏΡ€ΠΎΠΊΠ°Ρ‡Π°Ρ‚ΡŒ сСтку ΠΌΠ΅ΠΆΠ΄Ρƒ Ρ€Π°Π·Π½Ρ‹ΠΌΠΈ Π¦ΠžΠ” Π·Π° ΠΏΠ°Ρ€Ρƒ ΠΊΠΎΠΌΠ°Π½Π΄ Π§ΠΈΡ‚Π°Ρ‚ΡŒ Π΄Π°Π»Π΅Π΅ ⟢
БСгодня ΠΏΠΎΠ³ΠΎΠ²ΠΎΡ€ΠΈΠΌ ΠΊΠ°ΠΊ Ρ€Π°Π·ΠΎΠ³Π½Π°Ρ‚ΡŒ ΡΠΊΠΎΡ€ΠΎΡΡ‚ΡŒ ΠΏΠ΅Ρ€Π΅Π΄Π°Ρ‡ΠΈ ΠΏΠΎ сСти Π½Π° максимум всСго Π·Π° ΠΏΠ°Ρ€Ρƒ ΠΊΠΎΠΌΠ°Π½Π΄. Π’ качСствС ΠΏΡ€ΠΈΠΌΠ΅Ρ€Π° прСдставим, Ρ‡Ρ‚ΠΎ Ρƒ нас распрСдСлСнная инфраструктура, которая ΠΆΠΈΠ²Π΅Ρ‚ Π² Ρ€Π°Π·Π½Ρ‹Ρ… Ρ€Π΅Π³ΠΈΠΎΠ½Π°Ρ…. Π’Π°ΠΊΠΆΠ΅ Ρƒ нас Π΅ΡΡ‚ΡŒ ΠΊΠ°ΠΊΠΎΠΉ Ρ‚ΠΎ VPN ΠΌΠ΅ΠΆΠ΄Ρƒ Π¦ΠžΠ”-Π°ΠΌΠΈ, ΠΊΠΎΡ‚ΠΎΡ€Ρ‹ΠΉ Ρ€Π΅ΡˆΠ°Π΅Ρ‚ ΠΏΡ€ΠΎΠ±Π»Π΅ΠΌΡƒ связности рСсурсов ΠΈ бСзопасности. И Π΅ΡΡ‚ΡŒ Ρ‚Ρ€Π΅Π±ΠΎΠ²Π°Π½ΠΈΠ΅: ΠΊΠ°ΠΆΠ΄Ρ‹ΠΉ час Π½Π°Π΄ΠΎ ΡΠΊΠ°Ρ‡ΠΈΠ²Π°Ρ‚ΡŒ Π±Π΅ΠΊΠ°ΠΏ Π½Π° 50GB ΠΈ Ρ€Π°Π·Π²ΠΎΡ€Π°Ρ‡ΠΈΠ²Π°Ρ‚ΡŒ Π² Π΄Ρ€ΡƒΠ³ΠΎΠΌ Ρ€Π΅Π³ΠΈΠΎΠ½Π΅.
Π§ΠΈΡ‚Π°Ρ‚ΡŒ Π΄Π°Π»Π΅Π΅ ⟢