Симулируем сети в GNS3. Часть 2 - делаем свою первую сеть
Привет, в первой части мы разобрались как заставить работать GNS3 под MacOS.
Ну а в этой мы пройдем путь от создания простейшей сети до построения сегментированной инфраструктуры с политиками безопасности. Вы освоите не только базу, но и будете понимать логику построения безопасных и масштабируемых сетевых решений.
На кого расчитан данный материал:
Студентов IT-специальностей, которые прошли теорию сетей, но не работали с реальным оборудованием.
Начинающих администраторов и энтузиастов, которые хотят начать практиковаться в настройке сетей в безопасной виртуальной среде.
Специалистов смежных областей (сисадмины, DevOps), которым необходимо базовое понимание сетевой инфраструктуры и навыки конфигурирования.
Подготовленных новичков, которые уже знакомы с понятиями IP-адресации, подсетей и маршрутизации, но не знают, как применить эти знания на практике.
Будущих сетевых инженеров, делающих первые шаги в профессии и ищущих структурированное практическое руководство.
Что вы изучите:
- Работу с GNS3 для моделирования сетей.
- Настройку MikroTik RouterOS через консоль (CLI).
- Конфигурацию статических и динамических IP-адресов.
- Настройку DHCP-серверов с разными пулами адресов.
- Реализацию NAT для доступа в интернет.
- Создание и применение Firewall правил.
- Использование адресных списков для упрощения управления.
- Сегментацию сети и реализацию политик безопасности.
Мы начнем с простой схемы из одного роутера и постепенно будем ее усложнять, добавляя новые функции и компоненты. Каждый шаг будет сопровождаться подробными объяснениями, скриншотами и готовыми командами для копирования. Давайте начнем!
Создаем простейшую сеть
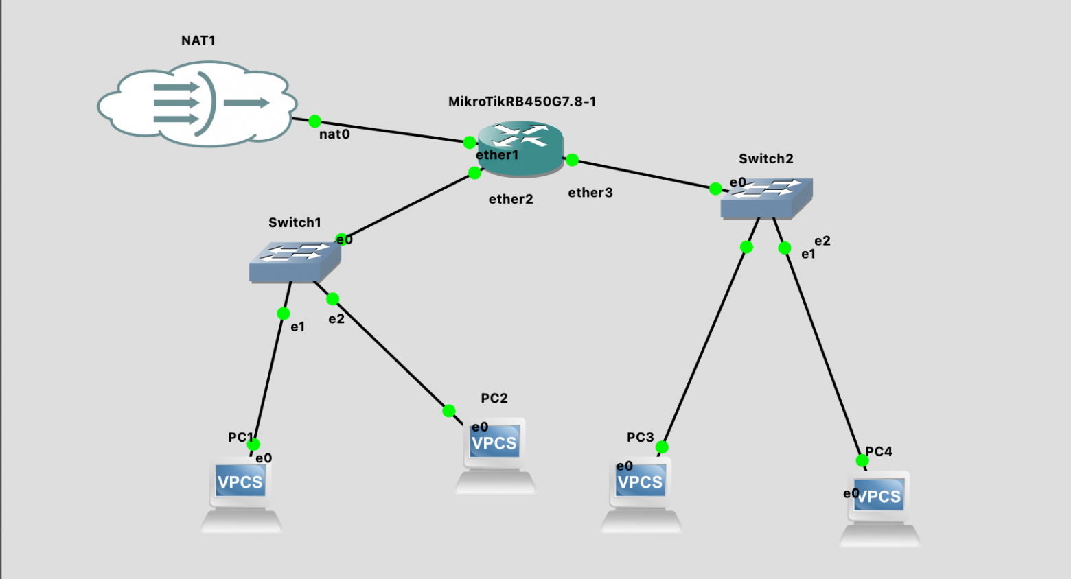
Давайте реализуем самую простейшую сеть, которую можно только представить: один роутер, пара свитчей и несколько клиентов. Это будут разные подсетки, связанные между собой.

В начале был роутер
Первая проблема с который вы можете столкнуться - ограниченный список устройств, который можно добавить на схему.
Для того чтобы у нас они появились их надо создать. Нажимаем New Template и там выбираем Install and appliance from GNS3 Server. Далее выбираем для нашего примера Mikrotik RB450G. В GNS3 мы используем виртуальный образ MikroTik CHR, который полностью повторяет функциональность RouterOS и идеально подходит для обучения.

New Template
Жмем кнопку Install и выбираем Install the appliance on the main server. После чего нужно будет выбрать прошивку и скачать ее образ. Перед импортом обязательно распакуйте скаченный образ.

Подключение образа
После успешного импорта в списке устройств появится ваш Mikrotik.

Список доступных виртуальных устройств
Осталось перенести всё что мы хотели на нашу схему: у нас будет 2 изолированные подсети (192.168.10.0/24, 192.168.20.0/24). В каждом из сетей будет неуправляемый коммутатор и пара VPCS (это очень простой виртуальный ПК в GNS3).
Мы хотим добиться связности между нашими сетями. Но для начала давайте составим списки IP адресов, а уже потом будем конфигурировать устройства и ставить эксперименты. Итак, мы имеем:
| Device | IP | Gateway |
|---|---|---|
| PC1 | 192.168.10.2 | 192.168.10.1 |
| PC2 | 192.168.10.3 | 192.168.10.1 |
| PC3 | 192.168.20.2 | 192.168.20.1 |
| PC4 | 192.168.20.3 | 192.168.20.1 |
| Router1 (Mikrotik) | 192.168.10.1 (ether2), 192.168.20.1 (ether3) | - |
Поскольку в дальнейшем я планирую эту схему расширять, то ether1 оставим зарезервированным под интернет.
Реализуйте схему как на скриншоте ниже - все элементы которые нужны для реализации, включая L2-соединения отмечены стрелочками. В конце не забудьте запустить свой проект и вы должны увидеть что всё стало зеленое.

Первый старт
Давайте подключимся к консоли Mikrotik и настроим его ( по-умолчанию логин admin и пустой пароль). Для этого можно кликнуть ПКМ на роутере и выбрать Console.
# Прописываем на интерфейсы IP адреса
[admin@MikroTik] > /ip address add address=192.168.10.1/24 interface=ether2
[admin@MikroTik] > /ip address add address=192.168.20.1/24 interface=ether3
# Проверяем что все ОК или НЕ ОК.
[admin@MikroTik] > /interface ethernet print
Flags: R - RUNNING
Columns: NAME, MTU, MAC-ADDRESS, ARP
# NAME MTU MAC-ADDRESS ARP
0 ether1 1500 0C:15:54:66:00:00 enabled
1 R ether2 1500 0C:15:54:66:00:01 enabled
2 R ether3 1500 0C:15:54:66:00:02 enabled
3 ether4 1500 0C:15:54:66:00:03 enabled
4 ether5 1500 0C:15:54:66:00:04 enabled
# Смотрим линк ( в рамках обучения )
[admin@MikroTik] > /interface ethernet monitor ether2,ether3 once
name: ether2 ether3
status: link-ok link-ok
rate: 10Gbps 10Gbps
full-duplex: yes yes
default-cable-setting: standard standard
# Проверяем, что IP прописались
[admin@MikroTik] > /ip address print
Columns: ADDRESS, NETWORK, INTERFACE
# ADDRESS NETWORK INTERFACE
0 192.168.10.1/24 192.168.10.0 ether2
1 192.168.20.1/24 192.168.20.0 ether3
# Проверим маршруты
[admin@MikroTik] > /ip route print
Flags: D - DYNAMIC; A - ACTIVE; c, y - COPY
Columns: DST-ADDRESS, GATEWAY, DISTANCE
DST-ADDRESS GATEWAY DISTANCE
DAc 192.168.10.0/24 ether2 0
DAc 192.168.20.0/24 ether3 0
К счастью, нам не нужно никаких танцев в MikroTik с бубнами, что бы связность появилась сразу и мы можем сразу перейти к настройке наших VPCS. Таким же образом, через консоль, подключаемся и каждой из VPCS пропишем статичный IP и соотвествующий gateway.
PC1> ip 192.168.10.2/24 192.168.10.1
PC2> ip 192.168.10.3/24 192.168.10.1
PC3> ip 192.168.20.2/24 192.168.20.1
PC4> ip 192.168.20.3/24 192.168.20.1
После этого мы уже можем проверять связность. Давайте зайдем на PC1 и пропингуем PC3:
PC1> ping 192.168.20.2
84 bytes from 192.168.20.2 icmp_seq=1 ttl=63 time=11.863 ms
84 bytes from 192.168.20.2 icmp_seq=2 ttl=63 time=5.874 ms
84 bytes from 192.168.20.2 icmp_seq=3 ttl=63 time=5.809 ms
К сожалению после того как мы остановим VPCS изменения по IP адресам не будут сохранены. Поэтому, чтобы нам дальше не думать о ручном прописывании IP адресов давайте включим DHCP на Mikrotik.
# ether2 (192.168.10.0/24)
/ip pool add name=pool_lan1 ranges=192.168.10.100-192.168.10.200
/ip dhcp-server add name=dhcp_lan1 interface=ether2 address-pool=pool_lan1 lease-time=1h
/ip dhcp-server enable dhcp_lan1
/ip dhcp-server network add address=192.168.10.0/24 gateway=192.168.10.1 dns-server=1.1.1.1,8.8.8.8
# ether3 (192.168.20.0/24)
/ip pool add name=pool_lan2 ranges=192.168.20.100-192.168.20.200
/ip dhcp-server add name=dhcp_lan2 interface=ether3 address-pool=pool_lan2 lease-time=1h
/ip dhcp-server enable dhcp_lan2
/ip dhcp-server network add address=192.168.20.0/24 gateway=192.168.20.1 dns-server=1.1.1.1,8.8.8.8
DHCP серверы настроены на портах. Давайте подключимся к PC1 и попробуем получить адрес.
PC1> ip dhcp
DORA IP 192.168.10.200/24 GW 192.168.10.1
PC1> show ip
NAME : PC1[1]
IP/MASK : 192.168.10.200/24
GATEWAY : 192.168.10.1
DNS : 8.8.8.8
DHCP SERVER : 192.168.10.1
DHCP LEASE : 3510, 3600/1800/3150
MAC : 00:50:79:66:68:00
LPORT : 20012
RHOST:PORT : 127.0.0.1:20013
MTU : 1500
Ну и в конце в целях обучения также посмотрим какой IP и кому был выдан на самом Mikrotik.
[admin@MikroTik] > /ip dhcp-server lease print
Flags: D, B - BLOCKED
Columns: ADDRESS, MAC-ADDRESS, HOST-NAME, SERVER, STATUS, LAST-SEEN
# ADDRESS MAC-ADDRESS HOST-NAME SERVER STATUS LAST-SEEN
0 D 192.168.10.200 00:50:79:66:68:00 PC1 dhcp_lan1 bound 1m6s
Улучшение сети
Прежде чем что то делать дальше хочется чтобы мы могли иметь доступ в Интернет. Для этого давайте добавим на схему NAT и соединим его интерфейс с Mikrotik.

Подключаем nat
На всякий случай включим получение IP адреса на ether1 по dhcp от NAT.
[admin@MikroTik] > /ip dhcp-client add interface=ether1 disabled=no
failure: dhcp-client on that interface already exists
[admin@MikroTik] > /ip address print
Flags: D - DYNAMIC
Columns: ADDRESS, NETWORK, INTERFACE
# ADDRESS NETWORK INTERFACE
0 192.168.10.1/24 192.168.10.0 ether2
1 192.168.20.1/24 192.168.20.0 ether3
2 D 192.168.122.154/24 192.168.122.0 ether1
[admin@MikroTik] > /ip route print
Flags: D - DYNAMIC; A - ACTIVE; c, d, y - COPY
Columns: DST-ADDRESS, GATEWAY, DISTANCE
DST-ADDRESS GATEWAY DISTANCE
DAd 0.0.0.0/0 192.168.122.1 1
DAc 192.168.10.0/24 ether2 0
DAc 192.168.20.0/24 ether3 0
DAc 192.168.122.0/24 ether1 0
[admin@MikroTik] > /tool ping 8.8.8.8
SEQ HOST SIZE TTL TIME STATUS
0 8.8.8.8 56 110 10ms898us
1 8.8.8.8 56 110 13ms254us
2 8.8.8.8 56 110 12ms425us
sent=3 received=3 packet-loss=0% min-rtt=10ms898us avg-rtt=12ms192us max-rtt=13ms254us
Теперь нужно включить маскарадинг, чтобы другие наши клиентские устройства также могли выйти в интернет.
/ip firewall nat add chain=srcnat out-interface=ether1 action=masquerade
Проверим на PC1
PC1> /ip dhcp
DORA IP 192.168.10.200/24 GW 192.168.10.1
PC1> show ip
NAME : PC1[1]
IP/MASK : 192.168.10.200/24
GATEWAY : 192.168.10.1
DNS : 1.1.1.1 8.8.8.8
DHCP SERVER : 192.168.10.1
DHCP LEASE : 3599, 3600/1800/3150
MAC : 00:50:79:66:68:00
LPORT : 20012
RHOST:PORT : 127.0.0.1:20013
MTU : 1500
PC1> ping 192.168.20.1
84 bytes from 192.168.20.1 icmp_seq=1 ttl=64 time=16.495 ms
84 bytes from 192.168.20.1 icmp_seq=2 ttl=64 time=6.239 ms
PC1> ping ya.ru
ya.ru resolved to 77.88.44.242
84 bytes from 77.88.44.242 icmp_seq=1 ttl=52 time=20.905 ms
84 bytes from 77.88.44.242 icmp_seq=2 ttl=52 time=27.412 ms
Отказ от VPCS в пользу Alpine
Теперь давайте все таки откажемся от VPCS в пользу Alpine Linux Virt для того чтобы мы приблизиться к максимально боевым условиям. Давайте добавим Alpine через New Template.

Подключаем Alpine
На шаге где будут запрашиваться файлы - нажимаем Download. Скачиваем образ, если нужно распаковываем и делаем Import. И далее, по шагам, со всем соглашаемся.

Подключаем образ Alpine
Теперь добавим Alpine Linux Virt на нашу схему и соединим с Switch1.

Новая схема
Включим нашу новую виртуалку и настроим сеть на получение адреса по dhcp. После чего сразу перезагрузим и проверим что интернет появился.
alpine:~# setup-interfaces
Available interfaces are: eth0.
Enter '?' for help on bridges, bonding and vlans.
Which one do you want to initialize? (or '?' or 'done') [eth0]
Ip address for eth0? (or 'dhcp', 'none', '?') [192.168.20.200] dhcp
Do you want to do any manual network configuration? (y/n) [n] n
alpine:~# /etc/init.d/networking restart
* WARNING: you are stopping a boot service
* Stopping networking ...
* lo ... [ ok ]
* eth0 ...
cat: can't open '/var/run/udhcpc.eth0.pid': No such file or directory
sh: you need to specify whom to kill [ ok ]
* Starting networking ...
* lo ... [ ok ]
* eth0 ...
udhcpc: started, v1.36.1
udhcpc: broadcasting discover
udhcpc: broadcasting select for 192.168.10.199, server 192.168.10.1
udhcpc: lease of 192.168.10.199 obtained from 192.168.10.1, lease time 3600 [ ok ]
alpine:~# ping ya.ru
PING ya.ru (5.255.255.242): 56 data bytes
64 bytes from 5.255.255.242: seq=0 ttl=243 time=19.885 ms
Теперь удалим все VPCS, выключим Alpine Linux Virt, сделаем копии через Duplicate в меню, чтобы постоянно не делать одно и то же для настройки сети.

Давай по новой
После этого у нас будет такая схема.

Переехали на Alpine
Теперь на Mikrotik проверим какие IP выданы DHCP сервером.
[admin@MikroTik] > /ip dhcp-server lease print
Flags: D, B - BLOCKED
Columns: ADDRESS, MAC-ADDRESS, HOST-NAME, SERVER, STATUS, LAST-SEEN
# ADDRESS MAC-ADDRESS HOST-NAME SERVER STATUS LAST-SEEN
0 D 192.168.10.200 00:50:79:66:68:00 PC1 dhcp_lan1 bound 50m39s
1 D 192.168.10.199 0C:DD:51:48:00:00 alpine dhcp_lan1 bound 24m57s
2 D 192.168.20.200 0C:8A:11:AE:00:00 alpine dhcp_lan2 bound 24m57s
3 D 192.168.10.198 0C:64:80:56:00:00 alpine dhcp_lan1 bound 24m57s
4 D 192.168.20.199 0C:43:F1:88:00:00 alpine dhcp_lan2 bound 24m56s
Подключимся к любому новому Alpine и проверим что есть интернет.
alpine:~# ping ya.ru
PING ya.ru (77.88.55.242): 56 data bytes
64 bytes from 77.88.55.242: seq=0 ttl=52 time=21.013 ms
64 bytes from 77.88.55.242: seq=1 ttl=52 time=28.526 ms
64 bytes from 77.88.55.242: seq=2 ttl=52 time=34.983 ms
Настройка Firewall
Теперь немного причешем безопасность. Ведь ее много не бывает.
# Разрешаем ответы
/ip firewall filter add chain=forward connection-state=established,related action=accept
# Дропаем мусор
/ip firewall filter add chain=forward connection-state=invalid action=drop
# Разрешаем LAN → Internet
/ip firewall filter add chain=forward in-interface=ether2 out-interface=ether1 action=accept
/ip firewall filter add chain=forward in-interface=ether3 out-interface=ether1 action=accept
# Запрещаем Internet → LAN
/ip firewall filter add chain=forward in-interface=ether1 action=drop
Добавляем серверную
Чуть усложним нашу схему и добавим туда LAN3(в порт ether4) с подсетью 192.168.30.0/24 для серверов. Также предложим, что в LAN1 (users) находятся сотрудники, которые должны иметь доступ к серверам. А в LAN2(guests) - они могут ходить только в интернет. Также из LAN3 будет доступ в интернет.

Наконец-то появилась серверная
Настроим DHCP для LAN3.
/ip address add address=192.168.30.1/24 interface=ether4
/ip pool add name=pool_lan3 ranges=192.168.30.100-192.168.30.200
/ip dhcp-server add name=dhcp_lan3 interface=ether4 address-pool=pool_lan3 lease-time=1h
/ip dhcp-server enable dhcp_lan3
/ip dhcp-server network add address=192.168.30.0/24 gateway=192.168.30.1 dns-server=1.1.1.1,8.8.8.8
# Заодно зафиксируем привязку MAC адреса сервера к выдаваемому IP.
# В проде вам нужно использовать статичный IP конечно.
/ip dhcp-server lease add mac-address=0C:34:7C:77:00:00 address=192.168.30.200 comment="server01"
DNS Forwarder
Для управляемости удобнее раздавать клиентам DNS роутера/локального резолвера, а уже он будет форвардить наружу. Давайте это исправим и используем MikroTik как DNS forwarder.
/ip dns set servers=1.1.1.1,8.8.8.8 allow-remote-requests=yes
[admin@MikroTik] /ip/dhcp-server> /ip dhcp-server network print
Columns: ADDRESS, GATEWAY, DNS-SERVER
# ADDRESS GATEWAY DNS-SERVER
0 192.168.10.0/24 192.168.10.1 1.1.1.1
8.8.8.8
1 192.168.20.0/24 192.168.20.1 1.1.1.1
8.8.8.8
2 192.168.30.0/24 192.168.30.1 8.8.8.8
1.1.1.1
/ip dhcp-server network set 0 dns-server=192.168.10.1
/ip dhcp-server network set 1 dns-server=192.168.20.1
/ip dhcp-server network set 2 dns-server=192.168.30.1
Настроим Firewall
Прежде чем двигаться дальше - нам надо причесать Firewall. Давайте посмотрим что там есть
[admin@MikroTik] /ip/firewall/address-list> /ip firewall filter print
Flags: X - disabled, I - invalid; D - dynamic
0 chain=forward action=accept connection-state=established,related
1 chain=forward action=drop connection-state=invalid
2 chain=forward action=accept in-interface=ether2 out-interface=ether1
3 chain=forward action=accept in-interface=ether3 out-interface=ether1
4 chain=forward action=drop in-interface=ether1
Наши текущие правила используют интерфейсы. Поскольку количество подсетей будет расти - давайте перейдем на адресные списки, чтобы каждый раз не прописывать сети.
# Добавим адресные списки
/ip firewall address-list add list=LAN1 address=192.168.10.0/24
/ip firewall address-list add list=LAN2 address=192.168.20.0/24
/ip firewall address-list add list=LAN3 address=192.168.30.0/24
Следующим шагом мы удалим лишние правила и создадим по новой.
# Удалим все правила
/ip firewall filter remove [find]
# 1. Базовые правила для любой сети
/ip firewall filter add chain=forward action=accept connection-state=established,related comment="Allow established"
/ip firewall filter add chain=forward action=drop connection-state=invalid comment="Drop invalid"
/ip firewall filter add chain=input action=accept connection-state=established,related
/ip firewall filter add chain=input action=drop connection-state=invalid
# 2. DNS правила в forward (для клиентов во внешний DNS)
/ip firewall filter add chain=forward action=accept protocol=udp dst-port=53 comment="Allow DNS UDP"
/ip firewall filter add chain=forward action=accept protocol=tcp dst-port=53 comment="Allow DNS TCP"
# 3. Межсетевые правила
/ip firewall filter add chain=forward action=accept src-address-list=LAN1 dst-address-list=LAN3 comment="LAN1->LAN3"
/ip firewall filter add chain=forward action=drop src-address-list=LAN2 dst-address-list=LAN1 comment="Block LAN2->LAN1"
/ip firewall filter add chain=forward action=drop src-address-list=LAN2 dst-address-list=LAN3 comment="Block LAN2->LAN3"
/ip firewall filter add chain=forward action=drop src-address-list=LAN3 dst-address-list=LAN1 comment="Block LAN3->LAN1"
/ip firewall filter add chain=forward action=drop src-address-list=LAN3 dst-address-list=LAN2 comment="Block LAN3->LAN2"
# 4. Правила для выхода в интернет
/ip firewall filter add chain=forward action=accept src-address-list=LAN1 out-interface=ether1 comment="LAN1->Internet"
/ip firewall filter add chain=forward action=accept src-address-list=LAN2 out-interface=ether1 comment="LAN2->Internet"
/ip firewall filter add chain=forward action=accept src-address-list=LAN3 out-interface=ether1 comment="LAN3->Internet"
# 5. Блокировка интернета внутрь
/ip firewall filter add chain=forward action=drop in-interface=ether1 comment="Block Internet->LAN"
Ну и добьем эту историю настройка Input правил к нашему Mikrotik. Закроем доступ из гостевой сети ( LAN2 ), но оставим открытым ping (icmp). А также оставим доступ к управляющем порту 8291 (winbox) из юзерской сети (LAN1).
# INPUT правила (доступ к роутеру)
/ip firewall filter add chain=input action=accept protocol=icmp src-address-list=LAN1 comment="Ping from LAN1"
/ip firewall filter add chain=input action=accept protocol=icmp src-address-list=LAN2 comment="Ping from LAN2"
/ip firewall filter add chain=input action=accept protocol=icmp src-address-list=LAN3 comment="Ping from LAN3"
/ip firewall filter add chain=input action=accept protocol=tcp src-address-list=LAN1 port=8291 comment="Winbox from LAN1"
/ip firewall filter add chain=input action=accept protocol=udp src-address-list=LAN1 dst-port=53 comment="DNS from LAN1"
/ip firewall filter add chain=input action=accept protocol=tcp src-address-list=LAN1 dst-port=53 comment="DNS TCP from LAN1"
/ip firewall filter add chain=input action=accept protocol=udp src-address-list=LAN2 dst-port=53 comment="DNS from LAN2"
/ip firewall filter add chain=input action=accept protocol=tcp src-address-list=LAN2 dst-port=53 comment="DNS TCP from LAN2"
/ip firewall filter add chain=input action=accept protocol=udp src-address-list=LAN3 dst-port=53 comment="DNS from LAN3"
/ip firewall filter add chain=input action=accept protocol=tcp src-address-list=LAN3 dst-port=53 comment="DNS TCP from LAN3"
/ip firewall filter add chain=input action=drop in-interface=ether1 comment="Block Internet->Router"
/ip firewall filter add chain=input action=drop src-address-list=LAN2 comment="Block LAN2->Router"
/ip firewall filter add chain=input action=drop src-address-list=LAN3 comment="Block LAN3->Router"
Вы, могли заметить что мы зачем то создали правила DROP и они избыточны. Но на самом деле явные drop правила нам более детально диагностировать и если необходимо даже включить логирование.
Например, давайте отправим несколько icmp-пакетов в сторону сервера из гостевой сети.
[admin@MikroTik] /ip/firewall/filter> /ip firewall filter print stats where packets>0
Columns: CHAIN, ACTION, BYTES, PACKETS
# CHAIN ACTION BYTES PACKETS
;;; Allow established
0 forward accept 252 3
2 input accept 506 3
;;; Block LAN2->LAN3
8 forward drop 420 5
;;; LAN2->Internet
12 forward accept 84 1
;;; DNS from LAN2
21 input accept 102 2
;;; Block LAN2->Router
26 input drop 656 2
;;; Block LAN3->Router
27 input drop 328 1
Здесь явно видно что правило отработало и это очень полезно, особенно на начальных этапах настройки сетей. Но вам в приципе ничего не мешает упростить конфигурацию.
Заключение
В этой части мы изучили, как из простейшей сети вырастает полноценная сегментированная инфраструктура с продуманной безопасностью. Освоенные принципы работы с RouterOS и GNS3 станут фундаментом для проектирования сетей любой сложности.
Ну а в следующей части мы пересоберем сеть, задействуем Cisco L2-коммутатор и VLAN-ы. И самое главное разберемся почему это важно в контексте масштабирования сети.